WHD 12.8.3 release notes
Release date: July 17, 2024
WHD 12.8.3 Hotfix available
Last updated: August 16, 2024
Web Help Desk 12.8.3 is a service release providing bug and security fixes for release 12.8. For information about the 12.8 release, including EOL notices and upgrade information, see Web Help Desk 12.8 Release Notes.
New features, improvements, and enhancements
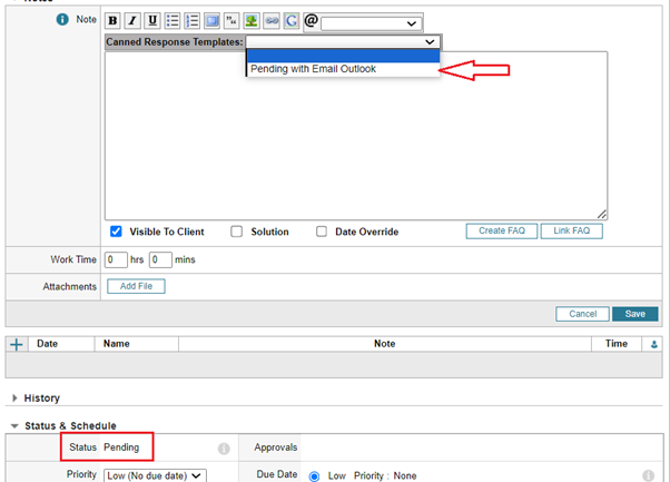
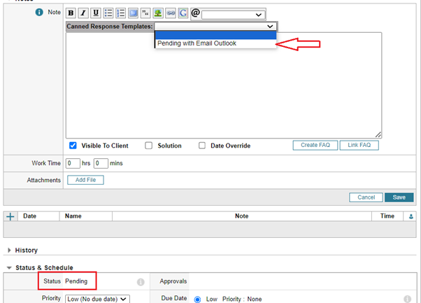
Canned response templates can be split across request types or status types
This enhancement improves the canned response templates feature released in a previous version. There are some limitations in the existing canned response templates. For example, when hundreds of canned templates exist, selecting the appropriate template from the dropdown could be cumbersome due to the large number of templates listed. This enhancement addresses the limitations by splitting canned templates across status types and request types.
When creating new canned templates, users can now select the target status type and request type.
                                     
                                
After the selections are made, the Templates list shows the status type and request type.
                                     
                                
When you add a ticket note for a particular status type or request type, the canned templates automatically filter based on the ticket's status type or request type. This removes the overhead of searching through a large list of canned templates in the dropdown.
                                     
                                
Parent-child ticket visual indicators were added
From My Tickets and Group Tickets, technicians and administrators can now associate parent and child tickets and identify closed child tickets in a new Child Ticket column.
Technicians can:
- 
                                        Click add new tickets. 
- 
                                        Add a child ticket into a parent ticket. 
- 
                                        Edit Column Set and add child ticket. From column, drag from right to left and Save. 
Administrators can also add color to identify parent-child tickets. To do so:
- 
                                        Navigate to Setup > Ticket > status > add color for each status. 
- 
                                        Refresh the Ticket List page to see the indicator for each ticket.   
Each organization can configure it own password complexity rules
The minimum password length, password criteria, maximum number of invalid login attempts, and the password expiration can be modified. This complexity rule is applicable for tech and client passwords validation.
- 
                                        Minimum password length can be set by the number of desired characters. By default the length is 12. 
- 
                                        Password criteria can be set by any one of the following: - 
                                                Mixed capitalization: must contain at least one uppercase and one lowercase letter 
- 
                                                Mixed capitalization and numbers: must contain at least one uppercase letter, one lowercase letter, and one number 
- 
                                                Mixed capitalization, numbers, and special characters: must contain at least one uppercase letter, one lowercase letter, one number, and one of the following special characters: !#$%-_=+<>&@ . By default this option is selected. 
 
- 
                                                
- 
                                        Maximum number of invalid login attempts can be configured by selecting a number from a dropdown list. You can allow up to 10 attempts. 
- 
                                        Password expiration can be configured by selecting an option from a dropdown list. Options are never, every month, every 3 months, every 6 months, and every 12 months. The default value is 3 months. 
See Password policy.
Configure outgoing email account for Microsoft 365
You can now configure outgoing emails for Microsoft 365. See Configure an outgoing email account for Microsoft 365.
Fixes
| Case number | Description | 
|---|---|
| 01580462, 01625951 | Resolved issues related to inability to update discovery password connection. | 
| 01451770 | Due date/time matches in client (user) view and administrator view. | 
| 01578555, 01641128, 01624278 | Resolved issues with the Gmail OAUTH+IMAP incoming email account. | 
| 01614816, 01624061, 01622779 | Resolved issues related to "not supported calendar" message for ICS. | 
| 01675660 | Resolved issue related to display of @mention notes in Client UI. | 
| 01439715 | Assets can be reserved with no error message. | 
| 01622143 | Custom login messages display in HTML formatted text rather than plain text. | 
| 01607299 | Ticket filters properly take effect and return back to ticket filter from other menus. | 
| 01577934, 01582599, 01612131 | Canned Response Templates properly format text tags. | 
| 01605479 | New CAB process works as expected when the ticket is approved or denied via email. | 
| 01616568 | Security vulnerability addressed. | 
| N/A | When someone attempts to reserve an asset from the Assets tab, the Reserve Checked button reserves the asset as expected. | 
| N/A | To improve product functionality, resolved issues related to execution of blocked scripts. | 
Known issue for WHD 12.8.3
Last updated: July 23, 2024
Tickets from older WHD versions are not accessible through the Client’s UI
In WHD 12.8.3, previously existing tickets are inaccessible on the Client’s UI.
Workarounds: A knowledge article is available containing two workaround options with troubleshooting steps to resolve the issue related to older tickets in WHD 12.8.3. not being accessible on the Client's UI. The article includes scripts for MS-SQL, MySQL, and PostgreSQL.
Legal notices
© 2024 SolarWinds Worldwide, LLC. All rights reserved.
This document may not be reproduced by any means nor modified, decompiled, disassembled, published or distributed, in whole or in part, or translated to any electronic medium or other means without the prior written consent of SolarWinds. All right, title, and interest in and to the software, services, and documentation are and shall remain the exclusive property of SolarWinds, its affiliates, and/or its respective licensors.
SOLARWINDS DISCLAIMS ALL WARRANTIES, CONDITIONS, OR OTHER TERMS, EXPRESS OR IMPLIED, STATUTORY OR OTHERWISE, ON THE DOCUMENTATION, INCLUDING WITHOUT LIMITATION NONINFRINGEMENT, ACCURACY, COMPLETENESS, OR USEFULNESS OF ANY INFORMATION CONTAINED HEREIN. IN NO EVENT SHALL SOLARWINDS, ITS SUPPLIERS, NOR ITS LICENSORS BE LIABLE FOR ANY DAMAGES, WHETHER ARISING IN TORT, CONTRACT OR ANY OTHER LEGAL THEORY, EVEN IF SOLARWINDS HAS BEEN ADVISED OF THE POSSIBILITY OF SUCH DAMAGES.
The SolarWinds, SolarWinds & Design, Orion, and THWACK trademarks are the exclusive property of SolarWinds Worldwide, LLC or its affiliates, are registered with the U.S. Patent and Trademark Office, and may be registered or pending registration in other countries. All other SolarWinds trademarks, service marks, and logos may be common law marks or are registered or pending registration. All other trademarks mentioned herein are used for identification purposes only and are trademarks of (and may be registered trademarks) of their respective companies.